Dodatkowe Uwagi w Technologiach -> Przenoszone na zlecenia

Kategoria: Zarządzanie produkcją

Liczba głosów: 1


RadoslawK
Uczestnik
30-01-2026 o 09:49
Napisane przez: RadoslawK

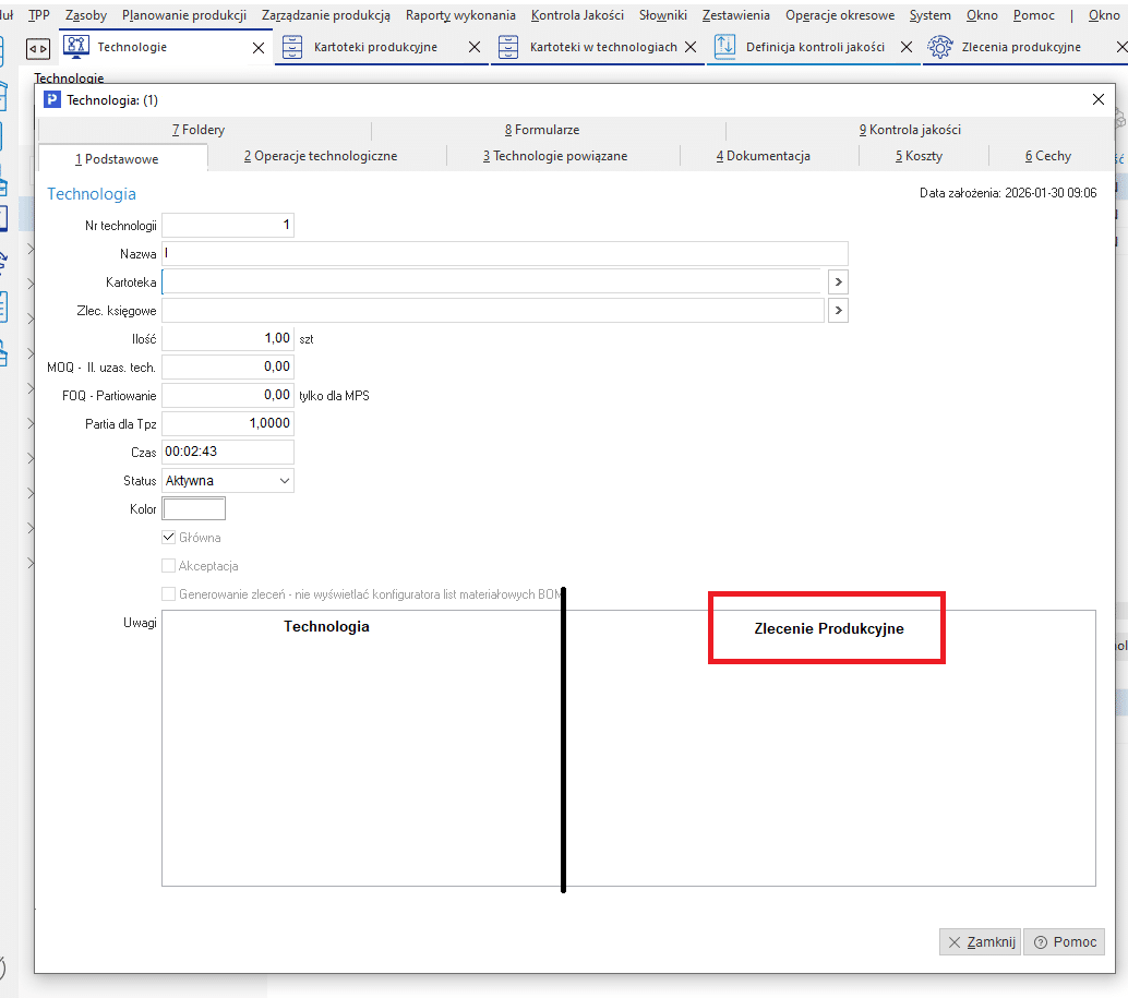
Obecnie w Technologiach jest okno Uwaga (długi tekst) w który można wprowadzić uwagi do danej Technologii.
Przydatne byłoby drugie podobne okno w Technologiach – „Uwagi Zlecenia” – które przenosiłby się na zlecenie produkcyjne podczas jego wypuszczania jako stałe uwagi.

Istotne byłoby aby występowały oba okna.
Jedno tylko dla podglądu z technologii.
Drugie przenoszące się zawsze na zlecenie produkcyjne.

This post has received 1 vote up.
Załączniki:

    • TMAJ
      Uczestnik
      13-02-2026 o 08:36
      Napisane przez: TMAJ

      Zdecydownaie dobry pomysł, dodatkowo dobrze jakby taka uwaga/ostrzeżenie wyskakiwały w formie okna przy wystawainiu zlecenia produkcyjnego.

Zaloguj się, żeby dodać komentarz.
Nie masz jeszcze konta? Zarejestruj się.